Mạch Arduino Nano V3.0 LGT8F328P LQFP32 MINIEVB cổng TYPE-C
Mô tả ngắn
Máy tính & Laptop > Linh Kiện Máy Tính > Mainboard - Bo Mạch Chủ || Mạch Arduino Nano V3.0 LGT8F328P LQFP32 MINIEVB cổng TYPE-CCòn hàng
So sánh giá ×
- Giao hàng toàn quốc
- Được kiểm tra hàng
- Thanh toán khi nhận hàng
- Chất lượng, Uy tín
- 7 ngày đổi trả dễ dàng
- Hỗ trợ xuất hóa đơn đỏ
Giới thiệu Mạch Arduino Nano V3.0 LGT8F328P LQFP32 MINIEVB cổng TYPE-C
Arduino Nano V3 LGT8F328P là một board mạch nhỏ, hoàn chỉnh và thân thiện dựa trên vi điều khiển LGT8F328P, là chip tương thích với Atmel MEGA328P. Mạch có thiết kế kiến trúc LGT8F328P tương đối mới, các chức năng ngoại vi mạnh hơn nhiều so với Atmel MEGA328. Đặc biệt khả năng mã hóa chương trình vượt xa MEGA328P.Thông số kỹ thuật:
+ Vi điều khiển: LGT8F328P-LQFP32 chạy ở tần số 16M.
+ Chip Driver HT42B534
+ Điện áp cung cấp:
+ Điện áp hoạt động: 5V (VCC USB) ,hoặc 6V ~ 9V DC (chân Raw), cấp 12V IC ổn áp có thể bị nóng hỏng
+ Tích hợp cổng USB Micro trên board
+ 12 chân Digital I/O
+ 8 chân Analog
+ Flash Memory : 32KB
+ SRAM : 2KB
+ EEPROM : 512B
+ Có Led hiện thị nguồn và báo tình trạng
Hướng Dẫn:
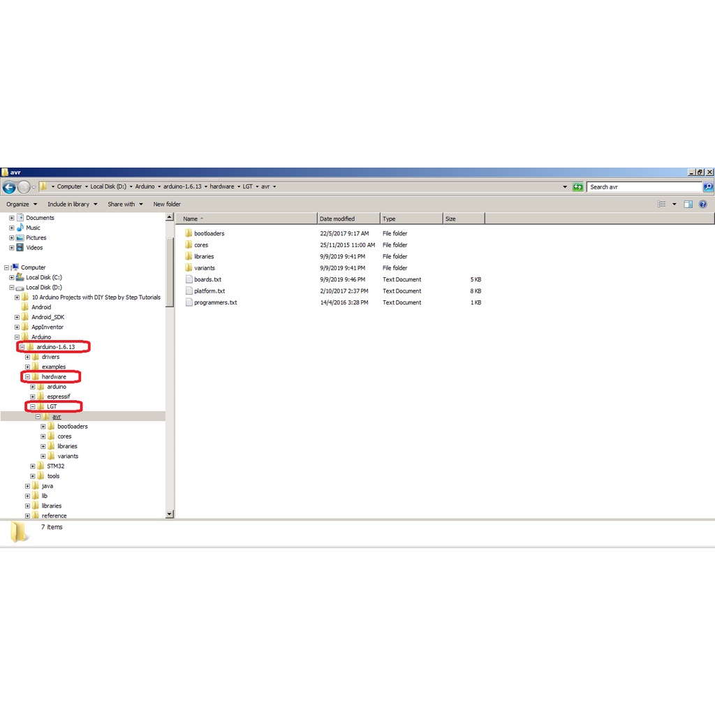
+ Link tải gói tại đây: https://github.com/LGTMCU/Larduino_HSP
+ Giải nén tệp và sao chép thư mục LGT vào thư mục Arduino/hardware
+ Cài đặt, chọn board LGT8F328P như hình.
Giá LAIR
Từ khóa
i3 9100fmainboardz590 mainboardmain h310 gigabytemain asrockbo mạch chủ h61z270 mainboardamd mainboardbo mạch chủmain z390 msi tomhawz490 gamingb450mmain h110mainboard b550mainmaninboardmain gigabytemain b460 gamingb550mainboard gigabytex570 mainboardb460aorusb460imain mag z390 msi tonahawkasus rxmain gigabyte 460 mmain b460h110mmain h61














